What this document contains:
- Pre-setup
- What both MDC companies need to agree upon
- Set up the MDC company control file
- Set up MDC customers
- Set up MDC suppliers
- Set up MDC items
- Set up the MDC sales/purchase order types
- Set up MDC automatic matching
- Flowchart – MDC automatic matching
Pre-setup
The IBS Multi Distribution Centre application has to be installed.
To receive MDC invoices, IBS Financials must be installed.
In order to process MDC sales orders, purchase orders and invoicing, the following information must have been established:
| Tables/Files | Setup description |
|---|---|
| System company control file (accessed via Work with companies) | Activate the IBS Multi Distribution Centre (MDC) application in both the Supplying and Demanding company.
To receive MDC invoices, the IBS Financials (FIN) application must be activated. |
| DIS control file | When the MDC application is activated, you must access this file in order to allow the system to automatically build the data queue files necessary for transferring information between the MDC companies. This is accomplished by simply opening the DIS control file and going through all of the panels by clicking OK. |
| Interface type table | A record must be created in this table in the Demanding company with the following parameters:
|
What both MDC companies need to agree upon
In order to establish the communication parameters necessary for processing MDC orders, you must first exchange the following information with the other IBS Enterprise based company that you will be interacting with, before you begin to set up the MDC application.
Database files
You need to know the name of the library the other company uses to store their IBS Enterprise database in.
Items
You have to identify the items that you will be buying/selling from each other. Then you have to agree on common codes for these items. These items will have to be defined in each company’s Item file with the same item code and stock unit. Both the MDC demanding company and the MDC supplying company must create the common item in their respective Item file.
Business partner file
You will need to know how the other company identifies your company in their Business partner file, i.e. what your company’s customer/supplier number is in their IBS Enterprise system. You will also need to provide that company with their customer/supplier number as defined in your Business partner file.
Once you have exchanged the above preliminary information with your future MDC customers/suppliers you can proceed with the set-up. See Set up the MDC company control file.
Set up the MDC company control file
The MDC company control file is where all of the companies that will be interacting with each other via the IBS Multi Distribution Centre application are defined and the communication parameters necessary for sending and receiving MDC transaction information are established.
An MDC company must be defined for every MDC customer/supplier that you have. These MDC companies are then linked to your MDC customers/suppliers via the Business partner file (see Set up MDC customers and Set up MDC suppliers).
Note: You can have several suppliers/customers using the same MDC company.
Your MDC customers/suppliers must, in return, also validate your company in their IBS Enterprise system’s MDC company control file.
| Tables/Files | Setup description |
|---|---|
| MDC company control file | You must create a new company in this file. Click Add and complete the following fields on the detail panel:
Data queues After you have created an MDC company for each company that you will be interacting with, you are then ready to link these to your MDC customers/suppliers. Follow the instructions detailed in Set up MDC customers and Set up MDC suppliers. |
Set up MDC customers
Since the MDC application allows your company to receive MDC purchase orders, you must set up the MDC parameters that will allow your IBS Enterprise system to identify the customers (i.e. the MDC demanding company) that sent them to your company.
Prerequisites
You must have determined which customers your company will receive MDC purchase orders from and have exchanged the preliminary information with them as detailed in What both MDC companies need to agree upon. An MDC company that will represent this customer in the MDC company control file must also have been defined (see Set up the MDC company control file).
| Tables/Files | Setup description |
|---|---|
| Work with business partners | Basic data panel: Complete the following fields:
Customer file (second) panel:
MDC customer file panel:
|
Set up MDC suppliers
Since the MDC application allows your company to send MDC purchase orders, you must set up the MDC parameters that will allow your IBS Enterprise system to identify your demanding company to the supplying company that receives them.
Prerequisites
You must have determined which suppliers your company will send MDC purchase orders to and have exchanged the preliminary information with them as detailed in What both MDC companies need to agree upon. An MDC company that will represent this supplier in the MDC company control file must also have been defined (see Set up the MDC company control file).
| Tables/Files | Setup description |
|---|---|
| Business partner file | Basic data panel: Complete the following fields:
MDC supplier file panel:
You are now ready to proceed with Set up MDC items. |
Set up MDC items
Once you have defined the MDC customers and MDC suppliers in the system a two-way communication can be established between each IBS Enterprise system and the business of buying and selling can, therefore, begin. The type of information that can be exchanged is purchase order, sales order and invoice information.
Regardless of whether your company is sending or receiving MDC purchase orders, ultimately these should be able to automatically generate sales orders in another company for a particular item. In order to achieve this the receiving company must first interpret the item information that is included in the purchase order and then create a corresponding sales order for it. The transfer of information back and forth can only be accomplished if each system can correctly identify the items that are used in the transaction. To avoid any problem of incompatibility – or to simplify the item identification process – between the two IBS Enterprise systems, the items must be defined in each company under the same item code.
Prerequisites
You must have determined which items your company will be demanding/supplying via the MDC application and must have agreed upon (with the other MDC company) the common codes that will be attributed to the item (see the preliminary information as detailed in What both MDC companies need to agree upon). At least one MDC supplier must have been defined for this item in the Item file.
To establish MDC information for an existing item to allow the item to be used in MDC purchase orders, sales order and invoicing, do as follows:
| Tables/Files | Setup description |
|---|---|
| Work with items | Units panel: Mark the unit that will be used in the MDC transactions and click Change. On the detail panel, both the MDC demanding company and the MDC supplying company must define common items at the unit level, as being Allowed on MDC. Complete the following fields:
Supplier information panel:
Purchase prices panel: Once you have set up your customers, suppliers, and items then you are ready to proceed with Set up the MDC sales/purchase order types. |
Set up the MDC sales/purchase order types
Prerequisites
It is assumed that you have a basic knowledge of defining sales order and purchase order types. The following does not describe the normal handling of these. Only the fields that directly pertain to the MDC application are described.
There are three types of MDC orders.
- BtB direct delivery to the end customer.
- BtB transit delivery, which means that the goods are dispatched to the MDC demanding company’s delivering warehouse before they are shipped to the end customer.
- Stock replenishment orders, which means that the goods are dispatched to the stock in the MDC demanding company’s delivering warehouse.
BtB orders
When a sale is entered into the MDC demanding company’s system for an end customer that orders an MDC item, an MDC purchase order is automatically generated and sent to the MDC supplying company. Once it is received, a corresponding sales order is created in the MDC supplying company’s system.
If we follow the typical MDC BtB scenario outlined in Process overview for MDC Back-to-Back (BtB) orders, there are three order types that come into play in a full MDC transaction cycle. These are underlined in the table below:
| MDC demanding company | MDC supplying company | |||
|---|---|---|---|---|
| A sales order is entered for an end customer that orders an MDC item.
The sales order type used is a BtB sales order type with a direct creation of an MDC purchase order. |
-> | A purchase order is created and sent to the MDC supplying company.
This purchase order is based on the MDC purchase order type |
-> | The MDC purchase order is received and a sales order is automatically generated for it.
The sales order type used for this transaction is retrieved from the Business partner file, MDC customer panel. |
Stock replenishment orders
When a stock replenishment order is entered into the MDC demanding company’s system, an MDC purchase order is manually entered and is automatically sent to the MDC supplying company. Once it is received, a corresponding sales order is created in the MDC supplying company’s system.
If we follow the stock replenishment scenario outlined in Process overview for MDC Back-to-Back (BtB) orders, there are two order types that come into play in that transaction cycle. These are also underlined in the table below:
| MDC demanding company | MDC supplying company | |
|---|---|---|
| A purchase order is manually entered and automatically sent to the MDC supplying company.
This purchase order is an MDC purchase order type. |
-> | The MDC purchase order is received and a sales order is automatically generated for it.
The sales order type used for this transaction is retrieved from the Business partner file, MDC customer panel. |
Set up the order types
| Tables/Files | Setup description |
|---|---|
| In the Demanding company: In order to process sales orders and stock replenishment orders for MDC items you must establish the following: | |
| Work purchase order types | BtB transit or direct delivery, stock replenishment orders of type MDC must be created. The following MDC information must be entered:
|
| Work with sales order types | BtB sales order types that are linked to the MDC BtB purchase order types must be created. Complete the following field:
|
| In the Supplying company: The sales order type must produce a pick list printout. Note: These are the sales order types assigned to your MDC customer in the Business partner file (see Set up MDC customers). | MDC returns: For processing returns, the credit order type must be assigned to your MDC customer in the Business partner file (see Set up MDC customers). |
Once you have completed the set-up the system is now ready for the entry of MDC sales orders.
Set up MDC automatic matching
The system can be set up to automatically match A/R invoices and invoice lines that are created in an MDC supplying company with purchase order lines that are created in an MDC demanding company in IBS Distribution.
Prerequisites
The normal automatic matching routine, which is the base for this function, needs to be set up first. See Setting up automatic invoice matching for details.
When that set-up is complete, the steps include:
| In the supplying company: | |||||||||||||||
|---|---|---|---|---|---|---|---|---|---|---|---|---|---|---|---|
| MDC company control file | Inv autom matching must be set to YES. This flag must be set on all MDC supplying companies which will interact with each other.
The invoices, invoice lines and the VAT transactions from the MDC supplying company will be loaded into the interface files SROLBA, SROLBAL and SROLBV in the demanding company. |
In the demanding company: | |||||||||||||
| A/P control file | The Inv autom matching field must be set to YES.
Note: Set the Inv manual matching field to YES in order to be able to manually correct detected errors. Note: If the document types connected to the MDC document types are of type preliminary, then indicate also in the Promote prel invoice field if you want the system to automatically set the matched invoices to final. |
||||||||||||||
| Interface type table | The interface type used for the retrieval of A/P invoices must be defined with a voucher type active for the A/P invoice automatic matching routine, and the identity must be MD. | ||||||||||||||
| System document type table | The following system document types for system ID A/P are preloaded for MDC invoices:
A/P MDC invoice (MDI) A/P MDC credit note (MDC) A/P MDC zero invoice (MDZ) The document types connected to the system document types can be either of type preliminary or final and must be defined with a number series which handles automatic numbering. |
||||||||||||||
| Pseudo account table | Fees charged on the invoice lines that are loaded into SROLBAL must be defined with a specific pseudo account. The fixed pseudo account codes listed below apply for each type of fee and the coin adjustment.
|
VAT handling
When the supplying company creates the VAT handling code interface file (SROLBV) in the demanding company, the VAT handling codes are retrieved from the demanding company according to the following:
- VAT handling code for order lines (items):
- Item file maintenance, Country/Country VAT information
- Country/Country VAT table maintenance
- DIS control file
- VAT handling code for fees:
- Country/Country VAT table maintenance
- DIS control file
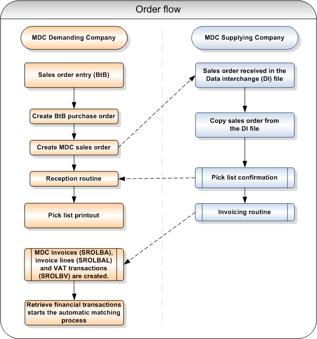
The following flowchart illustrates the flow for MDC automatic matching in the Demanding and Supplying company.
Flowchart – MDC automatic matching
